游戏截图
游戏介绍
ExaGear模拟器是一款专为安卓设备打造的PC游戏模拟器,由俄罗斯Eltechs公司开发。它能让用户在手机或平板上畅玩各类经典电脑游戏,包括《红色警戒》《魔兽争霸》等经典作品。这款模拟器通过特殊技术将x86架构游戏转换为ARM架构可运行程序,虽然对硬件性能要求较高,但为移动端玩家提供了独特的游戏体验。目前该模拟器已停止官方更新,但民间仍有许多优化版本在持续维护。
ExaGear模拟器最初由俄罗斯开发者团队Eltechs打造,旨在让Android用户重温经典PC游戏。这款模拟器采用了先进的二进制转译技术,能够将x86架构的Windows游戏转换为ARM架构可执行程序。汉化版在原版基础上进行了本地化处理,加入了中文界面和操作指引,大大降低了国内用户的使用门槛。虽然官方已停止维护,但民间开发者仍在持续优化,推出了多个性能改进版本,让更多经典游戏能在移动设备上流畅运行。
ExaGear最大的优势在于它能让玩家在移动设备上体验原本只能在PC上运行的游戏。从经典的即时战略游戏到角色扮演游戏,都能通过这个模拟器完美呈现。相比其他模拟器,ExaGear对DirectX游戏的支持尤为出色,能够流畅运行许多3D游戏。虽然对硬件性能要求较高,但通过合理的设置优化,中高端设备都能获得不错的游戏体验。特别适合经常出差或通勤的游戏爱好者,可以随时随地重温经典游戏。需要注意的是,长时间运行大型游戏确实会导致设备发热,建议配合散热器使用。
1、首先需要下载exagear安装包和对应的数据包,建议选择与设备兼容的版本
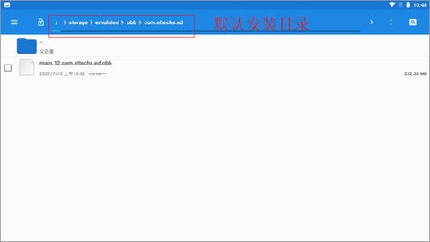
2、安装主程序后,将数据包解压至android/obb目录,若目录不存在需手动创建
3、下载最新版幸运破解器,确保具备移除内购功能,这是破解的关键步骤
4、使用幸运破解器对exagear进行破解,选择"破解应用内购"和"授权验证"选项
5、必须通过幸运破解器启动exagear,否则可能出现无法打开的情况
6、首次启动会自动解压数据包,这个过程可能需要10-15分钟,请耐心等待
7、解压完成后若出现错误提示,说明游戏目录为空,需将游戏文件放入指定位置
8、游戏文件应放置在sdcard/exagear目录下,支持常见的游戏文件格式
9、再次启动模拟器后,可根据需求选择操作模式,建议新手使用预设按键模式
10、根据设备是否root选择对应的启动方式,完成设置后即可开始游戏
●最新版本采用了恶魔程序猿的破解方法,新增了中文语言环境支持,但核心功能未做修改
●此版本基于官方原始版本制作,与crv5版存在兼容性问题,安装前需彻底卸载旧版
●数据包需放置在内置存储的Android/obb/com.eltechs.es目录下,确保路径正确
●优化了部分游戏的运行效率,减少了内存占用,提升了整体稳定性
●修复了某些设备上出现的图形渲染问题,改善了触控操作的响应速度
同类下载
热度排行
球球躲猫猫 休闲益智23MBv1.0
详情泰坦攻击游乐场(Titans Attack on Melonground) 动作冒险41.15MBv1.0
详情奶牛森友会 模拟经营67.63MBv1.3.5
详情手指划划划单机版 休闲益智11.28MBv2.0
详情土豆地下城(Brotato) 动作冒险1.9MBv6.3.0
详情无昼之海 动作冒险472.82MBv0.5.49900
详情桥梁缔造者手游 休闲益智202.17MBv1.1
详情瀚锦 生活服务13.15MBv1.0.1
详情花式特工 动作冒险61.44MBv1.1.7
详情咻咻海島王 休闲益智44.04MBv1.0.3
详情点击查看更多